Blog
Hướng dẫn sử dụng Proxmox Backup Server dành cho người mới bắt đầu

Khi bạn đã xây dựng một giàn máy Proxmox mạnh mẽ với các máy ảo (virtual machines) và vùng chứa (containers) yêu thích của mình, điều cuối cùng bạn muốn là một thử nghiệm thất bại làm cho mọi thứ trở nên vô dụng. Mặc dù có rất nhiều cách để bảo vệ máy trạm thử nghiệm của bạn, nhưng triển khai Proxmox Backup Server (Máy chủ Sao lưu Proxmox) cho đến nay là phương pháp hiệu quả nhất để lưu tất cả các máy khách ảo (virtual guests) của bạn. Vì vậy, tôi đã tạo hướng dẫn này để giúp bạn tích hợp Proxmox Backup Server với phòng lab tại nhà của mình.
Xem thêm: Hướng dẫn cách bật hoặc tắt lệnh rảnh tay Hey Copilot trên Windows 11
1. Tại sao bạn nên sử dụng Proxmox Backup Server?
Chỉ một từ: Khử trùng lặp (deduplication)
Xét rằng Proxmox đã cung cấp các tiện ích snapshot (ảnh chụp nhanh) và backup (sao lưu), một môi trường PBS chuyên dụng có vẻ không cần thiết. Tuy nhiên, không giống như các công cụ có sẵn trong giao diện web PVE, Proxmox Backup Server hỗ trợ khử trùng lặp. Thay vì chiếm dụng một lượng lớn không gian lưu trữ cho mỗi bản sao lưu, PBS chỉ tạo một tệp sao lưu duy nhất và lưu các thay đổi tiếp theo dưới dạng cập nhật tăng dần (incremental updates). Bằng cách này, bạn có thể tiết kiệm hàng terabyte dung lượng lưu trữ cho các bản sao lưu của mình.

Như thể thế vẫn chưa đủ, Proxmox Backup Server còn cho phép bạn thiết lập phục hồi chi tiết (granular restore), nhờ đó bạn có thể chọn chính xác các tệp bạn muốn khôi phục từ một bản sao lưu. Và đó là còn chưa kể đến các tính năng phục hồi trực tiếp (live restore), giám sát (monitoring) và các điều khoản hỗ trợ sao lưu băng từ (tape backup) mà PBS cung cấp.
2. Những gì bạn cần cho Proxmox Backup Server
Về mặt kỹ thuật, bạn có thể triển khai PBS dưới dạng một máy ảo (virtual machine) trên máy chủ Proxmox của mình. Nhưng tôi khuyên bạn không nên làm như vậy, vì bạn sẽ không thể truy cập Proxmox Backup Server nếu máy chủ chính bị tắt do các thử nghiệm của bạn.

May mắn thay, PBS không yêu cầu một hệ thống cấp doanh nghiệp, vì bạn có thể thiết lập một nút sao lưu (backup node) hoạt động trên một hệ thống có bộ xử lý x86 4 nhân và ít nhất 4GB bộ nhớ. Tuy nhiên, tôi khuyên bạn nên lắp ít nhất hai ổ cứng vào máy: một ổ làm đĩa cài đặt PBS và ổ kia làm ổ đĩa lưu trữ cho các bản sao lưu của bạn.
3. Tạo tệp ISO cho PBS
Giống như hầu hết các hệ điều hành, bạn sẽ cần tạo một đĩa PBS có khả năng khởi động bằng ổ cứng flash. Tôi khuyên bạn nên sử dụng Balena Etcher, nhưng bạn cũng có thể sử dụng các tiện ích ghi ảnh khác.
1. Tải xuống tệp cài đặt cho Balena Etcher và sử dụng nó để cài đặt công cụ trên PC của bạn.
2. Lấy phiên bản mới nhất của Proxmox Backup Server từ trang web chính thức.
3. Chạy Balena Etcher.exe với quyền quản trị (as an administrator).
4. Nhấp vào Flash from file và chọn tệp Proxmox Backup Server .ISO bạn đã tải xuống trước đó.

5. Nhấp vào nút Select Target (Chọn đích) và chọn ổ USB bạn dự định biến thành ổ cứng khởi động.

6. Nhấn Flash và chờ Balena Etcher hoàn thành công việc của nó.

Nếu bạn đã thiết lập một máy chủ PXE, bạn có thể sử dụng nó thay cho ổ cứng khởi động USB.
4. Thay đổi thứ tự khởi động trong BIOS
Trước khi có thể truy cập trình hướng dẫn cài đặt PBS, bạn sẽ cần thay đổi thứ tự khởi động (boot order) trong BIOS của PC sắp trở thành máy chủ sao lưu của bạn. Để làm như vậy:
1. Cắm ổ USB vừa được ghi vào hệ thống và bật nguồn.
2. Nhấn liên tục phím Delete khi hệ thống khởi động để vào BIOS.
3. Truy cập tab Boot (Khởi động) của Advanced CPU options (Tùy chọn CPU nâng cao) và đảm bảo rằng ổ cứng USB xuất hiện dưới dạng Boot option #1 (Tùy chọn khởi động số 1).

4. Nếu bạn đang sử dụng máy chủ PXE, bạn sẽ cần đặt Boot option #1 thành UEFI network thay thế.

5. Lưu các thay đổi và thoát khỏi BIOS.
5. Cài đặt Proxmox Backup Server
Khi hệ thống của bạn khởi động lại, bạn sẽ được chào đón bằng trình hướng dẫn cài đặt Proxmox Backup Server. Nếu bạn đã từng thiết lập Proxmox trước đó, bạn sẽ nhận thấy quá trình này hoàn toàn giống nhau đối với nền tảng sao lưu. Tuy nhiên, bạn sẽ phải cấu hình một vài cài đặt trước khi có thể triển khai máy trạm PBS.
1. Bắt đầu bằng cách chọn Install Proxmox Backup Server (Graphical) (Cài đặt Proxmox Backup Server (Đồ họa)).

2. Nhấp vào I agree (Tôi đồng ý) khi trình hướng dẫn hiển thị End User License Agreement (Thỏa thuận cấp phép người dùng cuối).

3. Chọn ổ cứng mà bạn muốn cài đặt Proxmox Backup Server và nhấn Next (Tiếp theo).

Nhớ nhấn Next sau mỗi bước.
4. Chọn cài đặt Country (Quốc gia), Timezone (Múi giờ) và Keyboard Layout (Bố cục bàn phím).

5. Thiết lập Password (Mật khẩu) và Email (Địa chỉ Email) cho hệ thống PBS của bạn.

6. Đảm bảo rằng Network Device (Thiết bị mạng) chính xác được chọn làm Management Interface (Giao diện Quản lý) trước khi nhập Hostname (FQDN) (Tên máy chủ (FQDN)), IP Address (CIDR) (Địa chỉ IP (CIDR)), Gateway (Cổng mặc định) và DNS Server (Máy chủ DNS).

7. Kiểm tra lại cài đặt của bạn, nhấn Install (Cài đặt), và chờ trình hướng dẫn PBS hoàn tất việc cài đặt hệ điều hành trên PC của bạn.

6. Tạo Datastore cho Proxmox Backup Server
Sau khi cài đặt hoàn tất, PC của bạn sẽ tự động khởi động vào CLI (Giao diện dòng Lệnh) của Proxmox Backup Server, mặc dù bạn không cần phải học các lệnh terminal phức tạp để vận hành tiện ích gọn gàng này. Thay vào đó, bạn có thể sử dụng giao diện web PBS để quản lý các bản sao lưu của mình.
1. Nhập Địa chỉ IP từ CLI của Proxmox Backup Server vào trình duyệt web trên một PC khác được kết nối cùng mạng với hệ thống PBS.

2. Nếu trình duyệt của bạn hiển thị cảnh báo bảo mật, bạn có thể sử dụng tùy chọn Proceed to IP Address (unsafe) (Tiếp tục đến địa chỉ IP (không an toàn)) để truy cập giao diện web PBS.

3. Trên màn hình đăng nhập, gõ root làm User name (Tên người dùng) trước khi nhập Password (Mật khẩu) bạn đã đặt trước đó.

4. Chuyển sang cửa sổ Directory (Thư mục) trong tab Storage/Disks (Lưu trữ/Ổ cứng) và nhấn Create: Directory (Tạo: Thư mục).

5. Chọn Disk (Ổ cứng), Filesystem (Hệ thống tệp) và Name (Tên) cho thư mục của bạn trước khi nhấn Create (Tạo).

Hoặc, bạn có thể sử dụng cửa sổ ZFS để tận dụng các thiết lập RAID cho Datastore của mình.
7. Kết nối hệ thống PBS với máy chủ Proxmox
Với việc Proxmox Backup Server đã được cấu hình gần như xong, đã đến lúc chuyển sang giao diện web Proxmox của bạn và ghép nối nó với nút PBS.
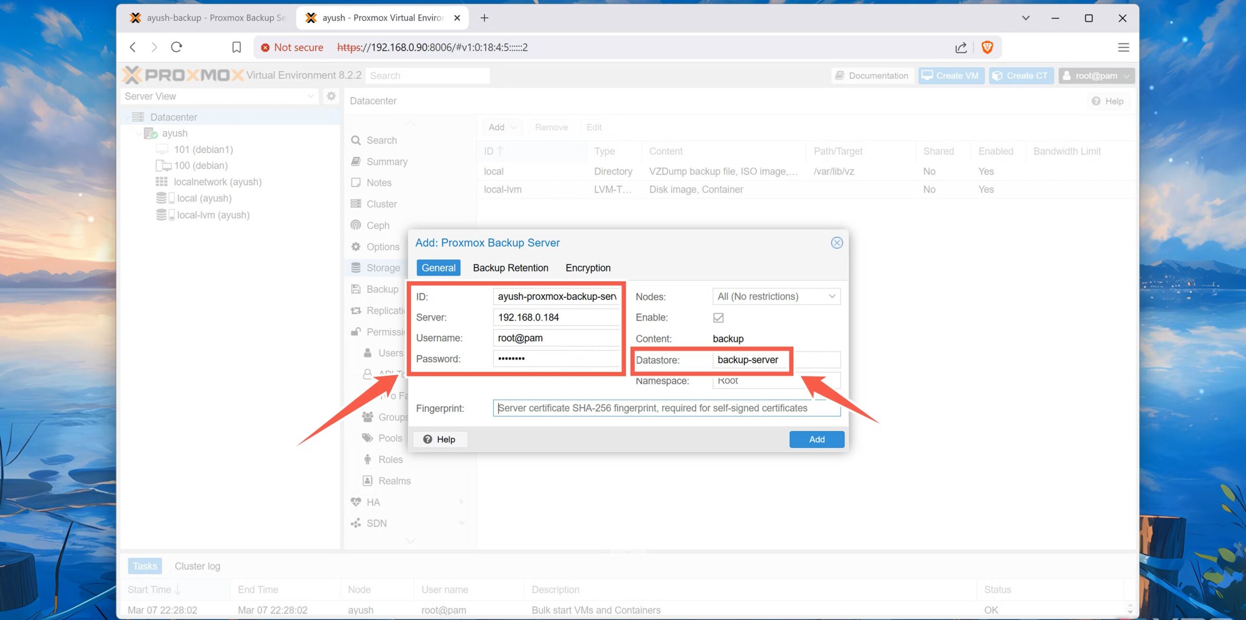
1. Điều hướng đến mục Storage (Lưu trữ) trong tab Datacenter (Trung tâm Dữ liệu) của máy Proxmox của bạn.

2. Nhấn Add (Thêm) và chọn Proxmox Backup Server từ danh sách thả xuống.

3. Nhập ID (bất kỳ mã định danh ngẫu nhiên nào), Server (Địa chỉ IP của máy trạm PBS), Username (root@pam, nếu bạn muốn sử dụng người dùng root), Password (mật khẩu bạn đã đặt khi cài đặt PBS) và Datastore (nơi bạn muốn lưu các bản sao lưu Proxmox của mình).

4. Chuyển sang giao diện web Proxmox Backup Server, nhấp vào tùy chọn Show Fingerprint (Hiển thị dấu vân tay) trong Dashboard (Bảng điều khiển), và sao chép chuỗi ký tự dài được hiển thị trên màn hình.

5. Quay lại giao diện web Proxmox, dán Fingerprint (Dấu vân tay) vào tab cùng tên, và nhấn nút Add (Thêm).

8. Sao lưu máy ảo của bạn với PBS
Nếu bạn đã làm theo các bước một cách chính xác, Proxmox Backup Server sẽ được thêm vào hệ thống PVE của bạn. Nếu bạn muốn tạo bản sao lưu trên nút PBS:
1. Trong giao diện web Proxmox, chuyển đến tab Backup (sao lưu) của máy ảo yêu thích của bạn, và nhấn Create Backup (tạo sao lưu).

2. Chọn nút PBS làm Storage (lưu trữ), chọn Mode (chế độ) ưu tiên của bạn, và nhấn Backup (sao lưu).

3. Chờ Proxmox Task manager (Trình quản lý tác vụ Proxmox) đưa ra thông báo Task OK (Tác vụ hoàn tất).
Quản lý các bản sao lưu của bạn như một chuyên gia với máy trạm PBS
Với những bước đó, bạn đã có mọi thứ cần thiết để bảo vệ các VM, container, và thậm chí cả máy chủ Proxmox của chính mình! Vì PBS cho phép bạn đồng bộ hóa dữ liệu đã lưu của mình với các máy từ xa, bạn thậm chí có thể tuân theo quy tắc sao lưu 3-2-1 để thêm một lớp dự phòng bổ sung cho phòng lab Proxmox tại nhà của bạn.

Nếu bạn muốn kiểm soát tốt hơn các bản sao lưu của mình, tôi khuyên bạn nên xem xét các tab Prune (Cắt tỉa), Sync (Đồng bộ hóa), Verify (Xác minh) và GC (Thu gom rác) của Datastore. Đối với những người có băng thông mạng hạn chế, bạn có thể điều chỉnh cài đặt truyền dữ liệu trong tab Traffic Control (Kiểm soát lưu lượng) để loại bỏ tắc nghẽn mạng khi đồng bộ hóa các bản sao lưu cho cluster Proxmox của mình.











