Blog
Làm thế nào để khắc phục lỗi “The Requested Resource Is in Use” trên Windows 10 & 11

Thường xuyên, người dùng Windows 10 và 11 gặp phải cảnh báo “Tài nguyên được yêu cầu đang được sử dụng” khi cố gắng di chuyển, sao chép hoặc xóa tệp. Lỗi này thường xuất hiện khi tệp hoặc tài nguyên mà bạn muốn truy cập đang được một chương trình hoặc tiến trình khác sử dụng. Điều này có thể gây khó chịu, đặc biệt là khi bạn đang làm việc quan trọng.
Mặc dù phương pháp bảo vệ này giúp ngăn ngừa hỏng dữ liệu, nhưng việc khóa tệp/thư mục không đúng cách có thể gây ra sự cố. Lỗi này cho thấy có sự xung đột phần cứng, vấn đề phần mềm độc hại hoặc giới hạn hệ thống, gây cản trở công việc và ngăn bạn hoàn thành các tác vụ cần thiết.
Vì vậy, hiểu rõ nguyên nhân và biết cách khắc phục sẽ giúp bạn có trải nghiệm sử dụng máy tính mượt mà hơn.
Trong bài viết này, chúng ta sẽ xem xét nguyên nhân gốc rễ của vấn đề, các biện pháp phòng ngừa cần lưu ý khi khắc phục, quy trình từng bước để sửa lỗi khó chịu này và cách bạn có thể tránh chúng trong tương lai.
Xem thêm: Hướng dẫn cách gỡ cài đặt bản cập nhật Windows gây lỗi một cách dễ dàng
1. Nguyên nhân phổ biến của lỗi “The Requested Resource Is in Use” trên Windows 10 & 11

Dưới đây là một số lý do phổ biến nhất gây ra thông báo lỗi này:
1. Chương trình đang sử dụng tệp
- Các ứng dụng đang đọc hoặc ghi vào tệp.
- Các tác vụ nền đang sử dụng tài nguyên.
- Các dịch vụ hệ thống đang sử dụng tệp.
- Nhiều phiên người dùng cùng truy cập một tài nguyên.
2. Tệp hệ thống bị hỏng
- Các tệp hệ thống cần thiết để truy cập tài nguyên bị thiếu hoặc hỏng.
- Tệp quan trọng có thể bị hỏng do tắt máy không đúng cách hoặc mất điện.
- Cập nhật không thành công có thể làm cho tệp hệ thống không nhất quán.
- Các cuộc tấn công phần mềm độc hại có thể làm hỏng các tệp hệ thống quan trọng.
3. Virus hoặc phần mềm độc hại
- Phần mềm độc hại như ‘SmartService’ trojan có thể chặn quyền truy cập vào tệp và tài nguyên.
- Phần mềm diệt virus có thể không hoạt động đúng cách do virus.
- Các ứng dụng khởi động đáng ngờ có thể cản trở các hoạt động tệp.
- Các ứng dụng độc hại có thể khóa tài nguyên để cản trở hoạt động của hệ thống.
4. Thiết lập sai
- Quyền tệp không chính xác có thể hạn chế quyền truy cập vào tài nguyên.
- Cài đặt hệ thống không đúng cách có thể gây ra vấn đề sử dụng tài nguyên.
- Lỗi có thể phát sinh khi phần mềm của bên thứ ba thay đổi cấu hình mặc định.
- Không tương thích phần mềm hoặc trình điều khiển lỗi thời cũng có thể là nguyên nhân.
2. Các biện pháp phòng ngừa khi khắc phục lỗi “The Requested Resource Is in Use” trên mạng
Hãy đảm bảo bạn tuân thủ các bước sau khi khắc phục lỗi trên máy tính của mình:
- Sao lưu dữ liệu quan trọng: Sao lưu các tệp và dữ liệu quan trọng của bạn vào ổ đĩa ngoài hoặc bộ nhớ đám mây trước khi thực hiện bất kỳ thay đổi nào.
- Nguồn tin cậy: Chỉ cài đặt và tải xuống phần mềm từ các nguồn đáng tin cậy, chẳng hạn như các cửa hàng ứng dụng uy tín hoặc trang web chính thức.
- Bảo vệ bằng phần mềm diệt virus: Cập nhật chương trình diệt virus và thực hiện quét hệ thống kỹ lưỡng cả trước và sau khi khắc phục sự cố.
- Kiểm tra các bản cập nhật cần thiết: Đảm bảo bạn đã cài đặt các phiên bản mới nhất của cả hệ điều hành Windows và tất cả phần mềm đã cài đặt trên PC.
- Tạm thời tắt Internet: Ngắt kết nối Internet trong một thời gian nếu bạn nghĩ có thể có sự lây nhiễm phần mềm độc hại hoặc sự cố mạng.
- Quy trình an toàn: Không sửa đổi các tệp hệ thống mà không biết rủi ro, và không ép buộc đóng các tiến trình hệ thống để tránh mất ổn định.
- Xác minh giải pháp trên mạng: Đảm bảo giải pháp tương thích với phiên bản hệ điều hành của bạn và sử dụng các nguồn tài nguyên Windows đáng tin cậy.
3. 10 cách khắc phục lỗi “The Requested Resource Is in Use”
Hãy làm theo các hướng dẫn dưới đây để nhanh chóng và dễ dàng khắc phục lỗi này trên PC Windows 11/10 của bạn.
Giải pháp 1: Kết thúc tất cả các chương trình liên quan
Bằng cách đóng các chương trình có thể đang sử dụng tệp một cách có hệ thống, bạn sẽ giải phóng các khóa và tài nguyên. Phương pháp này đặc biệt hiệu quả khi có các khóa tệp rõ ràng, chẳng hạn như khi bạn không thể xóa một tài liệu đang mở trong một chương trình khác.
Bước 1: Mở Task Manager.
Chỉ cần nhấn tổ hợp phím Ctrl + Shift + Esc. Hoặc, nhấp chuột phải vào thanh tác vụ và chọn “Task Manager”.

Bước 2: Kiểm tra các chương trình đang hoạt động.
- Chọn “More details” nếu bạn đang ở chế độ đơn giản.
- Vào tab “Processes”.
- Kiểm tra các ứng dụng có thể đang sử dụng tệp của bạn.
- Sử dụng sắp xếp “Name” để xác định vị trí các chương trình cụ thể.
Bước 3: Kết thúc các tiến trình có vấn đề.
- Nhấp chuột phải vào phần mềm đáng ngờ.
- Nhấp vào nút “End task”.
- Thực hiện tương tự cho tất cả các chương trình liên quan.
- Chờ 30 giây.
- Thử truy cập lại tệp của bạn.

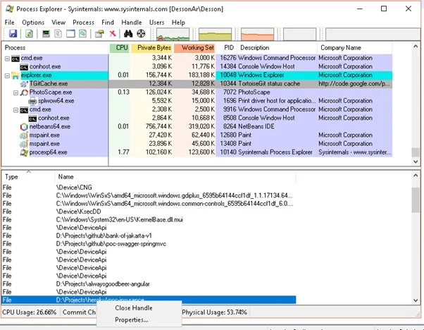
Giải pháp 2: Sử dụng Process Explorer
Một tiện ích mạnh mẽ của Microsoft Sysinternals, Process Explorer cung cấp chi tiết toàn diện về các tiến trình đang sử dụng các tệp, khóa đăng ký hoặc tài nguyên khác. Giải pháp này hiệu quả khi các phương pháp thông thường không thể xác định nguyên nhân hoặc khi tiến trình khóa tệp không rõ ràng ngay lập tức.
Bước 1: Tải xuống & Cài đặt.
- Tải Process Explorer từ trang web của Microsoft.
- Giải nén tệp ZIP.
- Chạy Procexp.exe với quyền quản trị.

Bước 2: Tìm kiếm một tài liệu bị khóa.
- Nhấn tổ hợp phím Ctrl + F.
- Nhập đường dẫn hoặc tên tệp.
- Nhấn “Search” và chờ kết quả.
Bước 3: Giải phóng các khóa tệp.
- Tìm tiến trình đang sử dụng tệp của bạn.
- Nhấp chuột phải vào khóa.
- Nhấp vào nút “Close Handle”.
- Xác minh hành động.
- Thử mở tệp lại lần nữa.

Giải pháp 3: Giải pháp Command Prompt
Các tính năng quản lý tiến trình và dịch vụ của Windows có thể được truy cập trực tiếp qua Command Prompt. Kỹ thuật này đặc biệt hiệu quả để xử lý các hoạt động và dịch vụ hệ thống đang chặn quyền truy cập tệp vì nó vượt qua nhiều giới hạn của giao diện người dùng.
Bước 1: Mở Command Prompt.
- Nhấn Win + X và chọn “Windows Terminal (Admin)”.
- Chọn “Yes” tại lời nhắc UAC.

Bước 2: Liệt kê các tiến trình.
- Sử dụng lệnh tasklist.

Bước 3: Kết thúc các tiến trình có vấn đề.
- Chấm dứt tiến trình bằng lệnh taskkill /F /IM processname.exe.

Bước 4: Chấm dứt các dịch vụ (nếu cần).
- Để dừng dịch vụ, chỉ cần thực thi lệnh: net stop tên_dịch_vụ.
Giải pháp 4: Khởi động lại Explorer trong Windows
Windows Explorer xử lý nhiều chức năng, bao gồm các hoạt động và quản lý tệp. Khởi động lại Explorer là một cách nhanh chóng để khắc phục các khóa liên quan đến hệ thống tệp, giải phóng các khóa bị kẹt mà không cần phải khởi động lại toàn bộ hệ thống.
Bước 1: Mở Task Manager.
- Nhấn tổ hợp phím Ctrl + Shift + Esc.
- Nhấp vào nút “More details”.

Bước 2: Kết thúc Explorer.
- Tìm “Windows Explorer” trong danh sách các tiến trình, sau đó nhấp chuột phải vào nó.
- Nhấp vào nút “Restart”.
- Chờ cho màn hình nền tải lại đúng cách.

Bước 3: Xác minh.
- Xác minh rằng tệp hiện đã khả dụng.
- Nếu không, hãy chuyển sang giải pháp tiếp theo.
Giải pháp 5: Sử dụng chế độ an toàn (Safe Mode)
Bằng cách khởi động Windows với một bộ trình điều khiển và dịch vụ giới hạn, Chế độ an toàn loại bỏ hiệu quả phần lớn các chương trình và dịch vụ của bên thứ ba có thể là nguyên nhân của các khóa tệp. Môi trường chẩn đoán này giúp xác định xem sự cố có phải là do một thành phần cốt lõi của Windows hay một ứng dụng của bên thứ ba.
Bước 1: Chuyển sang Chế độ an toàn.
- Nhấn Win + I.
- Chọn “System”.
- Chọn “Recovery”.
- Trong “Advanced startup”, chọn “Restart now”.
- Chọn Startup Settings trong Advanced Options > Troubleshoot.
- Nhấp “Restart” và chọn “Safe Mode” bằng cách nhấn phím 4.

Bước 2: Thử thao tác với tệp.
- Tìm tệp của bạn.
- Thử thao tác đã không thành công.
- Nếu nó hoạt động trong Chế độ an toàn, hãy ghi lại.
Bước 3: Quay lại Chế độ bình thường.
- Khởi động lại máy tính của bạn như bình thường.
- Xác minh rằng các ứng dụng đang hoạt động ở chế độ bình thường nếu nó đã hoạt động trong chế độ an toàn.
Giải pháp 6: Xác minh tiện ích Disk Utility
Hệ thống tệp bị hỏng có thể khiến các khóa tệp không được giải phóng đúng cách hoặc khiến Windows báo cáo tệp đang được sử dụng một cách sai lầm. (chkdsk) tìm kiếm và sửa các phân đoạn có vấn đề, các liên kết bị hỏng và các lỗi hệ thống tệp có thể tạo ra trạng thái “đang được sử dụng” có vấn đề.
Bước 1: Mở Command Prompt với quyền quản trị.
- Nhấn Win + X và chọn “Windows Terminal (Admin)”.

Bước 2: Chạy Check Disk.
- Chỉ cần thực thi lệnh chkdsk C: /f /r.

Bước 3: Lên lịch quét.
- Khi được yêu cầu lên lịch quét, hãy gõ ‘Y’.
- Khởi động lại máy tính.
- Chờ quá trình quét hoàn tất.
Giải pháp 7: System File Checker
System File Checker (SFC) xác minh và sửa chữa các tệp hệ thống bị hỏng hoặc bị thay đổi. SFC có thể khôi phục các tệp hệ thống quản lý tài nguyên hoặc xử lý các hoạt động tệp về trạng thái ban đầu nếu chúng bị hỏng và là nguyên nhân của lỗi “tài nguyên đang được sử dụng”. Điều này đặc biệt hữu ích khi vấn đề phát sinh trên toàn hệ thống hoặc ảnh hưởng đến nhiều tệp.
Bước 1: Mở tiện ích CMD trên PC.
- Mở Command Prompt với quyền quản trị.
- Nhấn Win + X và chọn “Windows Terminal (Admin)”.
Bước 2: Chạy lệnh SFC.
- Ở bước này, chỉ cần thực thi sfc /scannow.

Bước 3: Chờ quá trình hoàn tất.
- Không đóng cửa sổ.
- Chờ cho đến khi hoàn thành 100%.
- Khởi động lại nếu cần.
Giải pháp 8: Tạm thời tắt phần mềm diệt virus
Đôi khi, các biện pháp bảo mật này khiến không thể thực hiện các hoạt động tệp thông thường, đặc biệt là khi làm việc với các tệp hệ thống hoặc ứng dụng. Bạn có thể giải phóng các khóa bảo mật này và hoàn thành hành động của mình bằng cách tạm thời tắt tính năng bảo vệ thời gian thực.
Bước 1: Mở Windows Security.
- Mở Windows Security.
- Chọn “Virus & threat protection” rồi chọn “Manage settings”.

Bước 2: Tắt bảo mật.
- Vô hiệu hóa “Real-time protection”.
- Xin lưu ý rằng đây chỉ là tạm thời.
- Thử truy cập lại tệp của bạn và bật lại ngay lập tức.

Bước 3: Thêm một ngoại lệ nếu cần.
- Chọn “Add or remove exclusions”.
- Chọn “Add an exclusion”.
- Chọn một tệp hoặc thư mục.
- Xác minh việc thêm.
Giải pháp 9: Đặt lại chia sẻ tệp
Bằng cách xóa tất cả các khóa tệp được chia sẻ và xây dựng lại cơ sở dữ liệu chia sẻ, việc đặt lại dịch vụ chia sẻ tệp về cơ bản sẽ giải phóng bất kỳ khóa tệp nào liên quan đến mạng đã bị kẹt.
Bước 1: Mở Computer Management.
- Tìm kiếm “Computer Management” hoặc nhấp chuột phải vào Start, chọn Computer Management và sau đó nhấp vào nút “Shared Folders”.

Bước 2: Kiểm tra các tài liệu đang mở.
- Chọn “Open Files”.
- Chọn bất kỳ tệp có liên quan nào.
- “Close Open File” sẽ xuất hiện.
Bước 3: Đặt lại dịch vụ chia sẻ.
- Để làm điều này, hãy chạy lệnh:
- net stop Lanmanserver
- net start lanmanserver
- Để làm điều này, hãy chạy lệnh:

Giải pháp 10: Mở Resource Monitor
Resource Monitor cung cấp thông tin chi tiết theo thời gian thực về các tài nguyên hệ thống, bao gồm chương trình nào đang giữ các khóa trên các tệp cụ thể. Công cụ này đặc biệt hữu ích khi chẩn đoán các vấn đề truy cập tệp phức tạp liên quan đến nhiều tiến trình hoặc dịch vụ hệ thống.
Bước 1: Mở Resource Monitor.
- Nhấn Win + R, gõ “resmon” và nhấn Enter.

Bước 2: Xác minh các khóa tệp.
- Chọn tab “CPU”.
- Mở rộng “Associated Handles”.
- Trong hộp tìm kiếm, nhập tên tệp.

Bước 3: Xác định và đóng.
- Sử dụng tệp của bạn để tìm các tiến trình.
- Ghi lại tên tiến trình.
- Để kết thúc nó, hãy sử dụng Task Manager.
- Thử truy cập lại tệp.
4. Làm thế nào để ngăn chặn lỗi “The Requested Resource Is in Use” trong tương lai?
Dưới đây là một vài yếu tố quan trọng bạn nên ghi nhớ để đảm bảo không gặp phải lỗi khó chịu này trong tương lai:
- Bảo trì thường xuyên: Thực hiện kiểm tra đĩa và bảo trì hệ thống định kỳ, chẳng hạn như cập nhật.
- Sử dụng phần mềm diệt virus: Thực hiện quét định kỳ và cập nhật chương trình của bạn.
- Cẩn thận với tải xuống: Tránh tải xuống các tệp có thể chứa phần mềm độc hại từ các nguồn không đáng tin cậy.
- Hạn chế sử dụng ứng dụng nền: Đóng bất kỳ ứng dụng nào không cần thiết khi làm việc với tệp.
- Theo dõi hiệu suất hệ thống: Theo dõi chặt chẽ hiệu suất hệ thống của bạn để phát hiện bất kỳ dấu hiệu chậm lại hoặc tranh chấp tài nguyên nào.
- Áp dụng các biện pháp an toàn: Cẩn thận khi mở tệp đính kèm email và tránh tải xuống tệp từ các nguồn không đáng tin cậy.
Mẹo của tác giả: Khi giải quyết các vấn đề máy tính, hãy luôn ghi lại các quy trình khắc phục sự cố của bạn. Điều này giúp tìm ra xu hướng cũng như trong các nỗ lực khắc phục sự cố trong tương lai.
5. Nhận xét cuối cùng
Lỗi “The Requested Resource Is in Use” có thể là một trở ngại lớn đối với người dùng Windows 10 và 11, làm gián đoạn công việc và gây bực bội. Tuy nhiên, người dùng có thể khắc phục sự cố hiệu quả bằng cách nhận thức các nguyên nhân phổ biến của vấn đề này, bao gồm các tệp hệ thống bị hỏng, sự can thiệp của virus, các chương trình đang tích cực sử dụng tệp và cấu hình không chính xác. Bạn có thể khắc phục sự cố này một cách hiệu quả bằng cách sử dụng các kỹ thuật khác nhau, bao gồm khởi động lại máy tính, tìm kiếm các tiến trình đang hoạt động trong Task Manager, sử dụng các công cụ hệ thống như System File Checker và đảm bảo các tệp của bạn có quyền thích hợp.
Hơn nữa, việc áp dụng các biện pháp phòng ngừa an toàn khi thay đổi hệ thống và xác nhận các bản sửa lỗi trực tuyến sẽ giúp bảo vệ chống lại các sự cố khác. Bạn có thể giữ cho trải nghiệm máy tính của mình mượt mà hơn và giảm thiểu sự gián đoạn bằng cách kết hợp các bước chủ động với các phương pháp khắc phục sự cố hiệu quả.
6. Những câu hỏi thường gặp
Q1. “The requested resource is in use” có nghĩa là gì?
Thông báo lỗi này cho thấy một tệp hoặc tài nguyên cụ thể mà bạn đang cố gắng sử dụng hiện đang được một chương trình hoặc tiến trình khác truy cập và sử dụng.
Q2. Liệu phần mềm độc hại có thể là nguyên nhân của lỗi này không?
Có, phần mềm độc hại có thể cản trở quyền truy cập tệp và gây ra lỗi này.
Q3. Có an toàn khi tạm thời tắt chương trình diệt virus của tôi không?
Đôi khi, việc gỡ lỗi yêu cầu tạm thời tắt phần mềm diệt virus; tuy nhiên, chỉ làm điều này trong một thời gian ngắn và đảm bảo bật lại ngay sau đó.
Q4. Điều gì sẽ xảy ra nếu không có cách nào trong số này hiệu quả?
Bạn có thể cần tìm kiếm sự giúp đỡ từ một chuyên gia CNTT có kinh nghiệm nếu bạn đã thử tất cả các cách khắc phục này và lỗi vẫn xảy ra.
Q5. Liệu lỗi này có thể do một cuộc tấn công phần mềm độc hại gây ra không?
Thực tế, lỗi này thường do phần mềm độc hại hoặc ransomware gây ra, chúng có thể khóa tài nguyên để ngăn người dùng sử dụng chúng.
Q6. Có an toàn khi khắc phục vấn đề này bằng các công cụ của bên thứ ba không?
Để ngăn chặn các vấn đề hoặc mối đe dọa bảo mật khác, chỉ sử dụng các công cụ từ các nguồn đáng tin cậy.
Q7. Tôi nên làm gì nếu lỗi vẫn tiếp tục?
Nếu sự cố vẫn tiếp diễn, hãy nghĩ đến việc cài đặt lại Windows một cách sạch sẽ hoặc tìm kiếm sự hỗ trợ kỹ thuật chuyên nghiệp.
7. Kết luận
Lỗi “The Requested Resource Is in Use” có thể là một trở ngại lớn đối với người dùng Windows 10 và 11, gây gián đoạn công việc và tạo ra sự bực bội không nhỏ. Tuy nhiên, bằng cách nắm vững các nguyên nhân phổ biến của lỗi, từ tệp hệ thống bị hỏng, sự can thiệp của virus, đến các chương trình đang chiếm dụng tài nguyên, bạn hoàn toàn có thể chủ động khắc phục hiệu quả. Bằng việc áp dụng các phương pháp được chia sẻ trong bài viết, bạn có thể dễ dàng giải quyết vấn đề và khôi phục lại quy trình làm việc trơn tru.
Xem thêm: Hướng dẫn 7 phương pháp chuyển đổi PDF sang tài liệu Word miễn phí
Nếu bạn đang tìm kiếm những sản phẩm công nghệ cao cấp để tối ưu hóa hiệu suất làm việc, hãy ghé thăm COHOTECH – nơi cung cấp các thiết bị điện tử chính hãng, từ linh kiện máy tính đến các phụ kiện công nghệ hàng đầu, giúp bạn xây dựng một hệ thống hoàn hảo để không còn gặp phải những sự cố không mong muốn.
Hãy để lại bình luận bên dưới nếu bạn có bất kỳ câu hỏi nào về cách khắc phục lỗi này. Đừng quên chia sẻ bài viết để giúp nhiều người dùng khác giải quyết vấn đề tương tự nhé!











